基于淘宝 Kissy 框架和 mustache 模板引擎的一淘通用组件库。
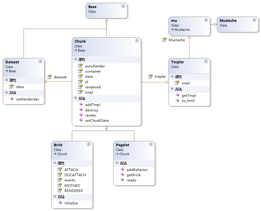
- chunk.js :
brick.js和pagelet.js类的父类 - tmpler.js : 模板解析类,用
mustache渲染。 - dataset.js : 数据管理类,数据变化时,通知模板引擎更新
- brick.js : 组件基类,所有组件继承此类
- pagelet.js : 组件管理器,对组件实现层次化的渲染
- mustache.js : 模板渲染引擎
- mu.js : 对
mustache模板引擎的增强
- bx-name : 组件名称,在同一个
pagelet中唯一 - bx-path : 组件地址,一般是包名 + 文件路径
- bx-config : 组件配置,动态渲染时候的参数
- bx-datakey : 组件数据对象 key 值,可以有多个 key,以 “,” 分割,且支持对象的子对象,如 “X.Y,Z.Y.X”
- bx-tmpl : 组件模板 (值等于
bx-name),这个钩子和bx-datakey组合使用,在数据更新时对模板重新渲染。 - bx-tmpl-source : 指定需要复用的源模板选择器
- bx-parent : 指定当前组件的父组件 (值等于
bx-name),在渲染时,实现层次化的渲染。
- Node.js 0.8+
- NPM
- grunt
- grunt-less
git clone git://github.com/etaoux/brix.git
cd brix
# 安装 Grunt
npm install -g grunt
npm install grunt-less
# 使用 Grunt 运行 js和less 自动监视文件变化编译,windows系统grunt.cmd
grunt- demo : 组件开发的demo目录,一般存放静态的html文件,名称以组件名命名。
- dist : 工具打包生成的目标目录,不用人为进行编辑。
- src : 源文件目录,你懂的;组件存放在gallery,再以组件名命名的组件目录,组件的js文件是以index.js命名,如下拉框组件:gallery/dropdown/index.js
- tasks : 存放打包脚本目录
- tools : 辅助工具目录
- 组件开发使用一般使用到src, demo两个目录, src是组件的源代码目录,进入目录后,再选择gallery还是style,同时开发时的demo文件存放在demo目录,对应gallery或style。这两个目录是直接提交到master分支。
- 文档是在gh-pages-source分支,主要是操作_post目录,gallery组件直接放在_post/gallery目录下; style放在_post/style目录下。
- gh-pages-source分支下不要去修改src与demo目录,提交也是无效的。
- 组件中使用到的图片,都传到tps中,项目中直接使用链接地址。
